
Xin chào tất cả mọi người. Công nghệ Blockchain đã có từ rất lâu, với sự dẫn đầu nổi tiếng là Blockchain của Bitcoin và của Ethereum. Một vài năm trở lại đây, có 1 hệ sinh thái blockchain nổi lên như 1 đối trọng của Ethereum, đó là Hệ sinh thái Solana. Đối với anh em Developer, nếu mọi người đã quá quen với việc tạo ra các Smart Contract trên mạng lưới Ethereum, thì hãy thử cùng tìm hiểu về blockchain Solana, và viết program trên đó xem sao 😉😉
1. Tại sao lại là Blockchain của Solana
Ethereum nổi tiếng là blockchain tiên phong trong việc chuyển đổi cơ chế đồng thuận Proof of Work (bằng chứng công việc, được Bitcoin sử dụng), sang cơ chế đồng thuận Proof of Stake (bằng chứng cổ phần). Điều này đã giúp Ethereum có tốc độ xử lý giao dịch khoảng 30 TPS (transactions/s) cao hơn nhiều so với chỉ 5-7 TPS của Bitcoin, và giúp giảm bớt các tác nhân liên quan đến môi trường và năng lượng điện sử dụng.
Năm 2020, Solana nổi lên là 1 dự án có vai trò hỗ trợ các ứng dụng tài chính phi tập trung (DeFi), tăng khả năng mở rộng mạng lưới và tạo các hợp đồng thông minh với hiệu suất cao. Đối với những người đã và đang đầu tư tiền kỹ thuật số, chắc hẳn mọi người không còn lạ gì với đồng coin SOL. Một dự án có đội ngũ Developers chất lượng với người đứng đầu là Anatoly Yakovenko đã từng rất nổi tiếng ở Qualcomm.
Solana là hệ sinh thái đầu tiên áp dụng cơ chế đồng thuận Proof of History (bằng chứng lịch sử), kết hợp với cơ chế PoS, giúp tốc độ xử lý giao dịch lên tới 1600 TPS (lúc mới nổi) cao hơn rất nhiều so với Ethereum. Hiện tại thì con số đó đã lên tới 2500 TPS, và theo Whitepaper của hệ sinh thái, nếu ở điều kiện lý tưởng thì có thể xử lý tới 700.000 transactions/s. Ngoài ra, chi phí giao dịch rất thấp chỉ khoảng 0.00005 đô la.
Điểm yếu của Solana được nhìn thấy rõ nhất đó là sự kiện ngày 14/9/2021. Khi đồng loạt các Validators đều ngừng hoạt động. Gián đoạn kéo dài 17h cho đến khi được hoạt động lại. Nguyên nhân được cho là Raydium – Một blockchain layer 2 chạy trên nền của Solana, thực hiện đợt IDO với 300.000 transactions/s. Điều đó làm cho các Validators bị tràn bộ nhớ khi gặp phải lượng giao dịch đột biến như vậy, trong khi các Validators được Solana khuyến cáo về lượng bộ nhớ là 128 GB Ram. Câu hỏi đặt ra là: Việc xác thực bị phụ thuộc quá nhiều vào sức mạnh tính toán của tập các Validators thì blockchain của họ có thực sự phi tập trung 🙃🙃
Từ trước đến nay, hầu hết các Smart Contract (của Ethereum) đều được xây dựng với ngôn ngữ Solidity. Nhưng trong thời gian tới, Solidity có thể sẽ mất đi vị thế của mình về tay Rust. Vì mức độ linh hoạt của Rust có thể “ăn đứt” Solidity, và sự hạn chế nữa là Solidity chỉ tạo được Smart Contract. Với Rust thì có thể làm được rất nhiều thứ. Rất nhiều blockchain mới nổi đều hỗ trợ Developer với ngôn ngữ Rust như: Solana, Near Protocol, Hệ sinh thái Polkadot, Casper Network, … Tuy nhiên, Rust là một ngôn ngữ khá khó đối với người mới bắt đầu, đặc biệt là với những người chưa thành thạo C/C++. Vì thế, nếu bạn chưa học Rust, thì trước tiên hãy bỏ chút thời gian để học Rust cơ bản, còn không thì mình tin chắc sẽ khá khó ở các phần dưới nếu bạn chưa thành thạo Rust 😅😅
2. Cấu trúc 1 program trong Solana
Trong Solana, không có thuật ngữ Smart Contract như của Ethereum, mà thay vào đó là thuật ngữ program. Khi có 1 ứng dụng muốn tương tác với Cluster trong mạng Solana, nó sẽ gửi đi các transactions lên mạng, mỗi transaction sẽ có 1 hoặc vài instruction. Solana sau đó sẽ điều hướng các transaction tương tác trực tiếp với program mà Developer đã deploy trước đó. Để hiểu rõ hơn về cách tương tác với mạng blockchain Solana, hay cấu tạo 1 transaction gửi lên thế nào, bạn có thể tham khảo ở Programming Model.
Cài đặt Rust
Để tạo 1 program, trước tiên chúng ta phải cài đặt môi trường lập trình ngôn ngữ Rust, việc cài đặt rất đơn giản, bạn có thể tham khảo cách cài đặt Rust Installation. Tạo 1 project mới với Rust bằng câu lệnh cargo new project_name --lib
Cấu trúc ban đầu của project sẽ như thế này:
project_name
|----src
|-----lib.rs
|----target
...
|----Cargo.lock
|----Cargo.toml
- Code sẽ được build từ file
lib.rs - Chạy lệnh
cargo runđể run project, khi đó thư mục target mới được tạo ra - File Cargo.toml quản lý các thông tin project, các thư viện phụ thuộc. Hiểu tương tự như package.json trong Javascript.
- Lệnh
cargo build-bpfsẽ biên dịch code tạo file.sovà keypair. Tất cả ở thư mụctarget/deploy/
Cài đặt Solana
Tiếp theo là chúng ta cần cài đặt công cụ Solana, trình tự cài đặt khá đơn giản, bạn có thể xem hướng dẫn Solana CLI Tool. Kiểm tra xem chúng ta có cài đặt thành công hay chưa bằng lệnh solana, nếu không có lỗi gì thì ngon rồi. 😃😃
Chúng ta cũng cần phải tạo 1 ví cho Solana ngay dưới local bằng lệnh:
solana-keygen pubkey /home/solana/my_wallet.json
Lệnh này sẽ hiển thị ngay trên terminal 1 public key cho bạn, bạn có thể kiểm tra địa chỉ ví với lệnh solana address, ví này có private key được lưu dưới dạng keypair. Từ giờ trở đi, ví này sẽ được dùng để ký lên các giao dịch mà deploy ở máy chúng ta lên mạng blockchain Solana.
Bạn chạy lệnh solana config get để kiểm tra các config trong máy. Lúc này, chúng ta sẽ thấy RPC URL: https://api.mainnet.solana.com. Trường RPC đang để là mainnet, đó là môi trường thực của Solana, khi deploy sẽ mất phí giao dịch. Vì thế chúng ta cần đưa về môi trường devnet để phải triển sau này, với lệnh: solana config set --url https://api.devnet.solana.com. Bạn cũng cần set lại trường Key Pair thành đường dẫn đến file keypair mà chúng ta đã tạo phía trên.
Chúng ta cần cài đặt spl-token-cli với lệnh cargo install spl-token-cli để thuận lợi cho việc sử dụng các token sau này.
Cuối cùng, thì ví của chúng ta phải có 1 lượng coin SOL để làm phí giao dịch deploy phải không nào ? 😅😅 Bạn chỉ cần chạy lệnh solana airdrop 1 your_publickey. Kiểm tra xem ví bạn có bao nhiêu coin SOL bằng lệnh solana balance your_publickey --url https://api.devnet.solana.com.
Vậy là xong, ví chúng ta đã có lượng coin là 1 SOL để giao dịch sau này. Giờ thì thoải mái code thôi 😉😉😉
Cấu trúc 1 program
Trong Solana, họ đưa ra cấu tạo chuẩn để tạo ra 1 program, đó là Repo template. Trước tiên, bạn cần xóa bỏ hết những gì có trong file src/lib.rs, và thêm 2 dòng lệnh sau vào cuối file Cargo.toml:
[lib]
crate-type = ["cdylib", "lib"]
Lưu ý: Đây sẽ là template cho tất cả các program chuẩn trong Solana, cho tới khi Solana có bản cập nhật template mới. Hãy ngó qua template đó một chút nhé 😉
Chúng ta sẽ sử dụng Macro entrypoint! để khai báo hàm process_instruction cho chương trình. Entrypoint là cổng vào duy nhất mà một lời gọi có thể gọi đến program của Solana.
Khi có lời gọi đến, chương trình sẽ được nạp vào BPF Loader. Mỗi BPF Loader sẽ có 1 hoặc nhiều Entrypoint.
Trong hàm process_instruction, các đối số là program_id là ID của chương trình sau khi deploy, mọi biến state trong chương trình sẽ đính kèm ở accounts, dữ liệu truyền lên theo lời gọi sẽ để ở trong instruction_data.
Quay lại với Solidity trong Ethereum một chút, có 2 loại address trong Solidity đó là:
- User Address: Để lưu trữ các token, ký lên các giao dịch, tạo Smart Contract mới
- Contract Address: Chỉ có thể lưu trữ các token và tương tác với các Smart Contract khác
Trong Solana thì chia làm 3 loại Account (có thể hiểu đơn giản là public address):
- Account được sở hữu bởi System program. Đó chính là các địa chỉ của chúng ta dùng để ký lên các giao dịch tương tự như User Address trong Solidity, ví dụ là địa chỉ mình đã tạo trên máy local.
- Account được sở hữu bởi Token Program. Đó là các địa chỉ có thể chứa coin hoặc token mà thuộc sở hữu của 1 chương trình nào đó. Tuy nhiên, khi có giao dịch thì người ký lên giao dịch vẫn là chúng ta
Loại Account thứ 2 này thuộc sở hữu của Token Program, nhưng người tạo ra nó sẽ là chúng ta (Account owned by system program).
- Account được sở hữu bởi chính chương trình của chúng ta, nó sẽ lưu trữ các biến state của chương trình.
Kết luận: Tất cả các Account chỉ được sở hữu bởi các chương trình.
Nhưng chờ chút, kết luận trên có vẻ mâu thuẫn với các phân chia loại Account phía trên, không lẽ Account của mình sở hữu coin SOL lại không phải thuộc sở hữu của mình 😆😆. Trên thực tế, tất cả các giao dịch trên Solana đều được xử lý bởi 1 chương trình nào đó. Hãy nhớ là các dữ liệu state đều được lưu trong Account, mà tất cả Account đều được sở hữu bởi BPF Loader. Chỉ có 1 chương trình duy nhất là không thuộc sở hữu của BPF Loader đó là System Program.
Trên phía trên là giải thích cho các biến accounts được truyền vào hàm process_instruction😉
Tiếp theo là trong file instruction.rs, nhìn tên thì bạn có thể đoán được đó là các instruction được nói đến trong docs của Solana. Nó sẽ xác định lời gọi bạn truyền lên là gì, phân tích nó và điều hướng đến các hàm phía sau đó.
Instruction được định nghĩa là “API” của chương trình
File error.rs sẽ định nghĩa các lỗi xảy ra trong chương trình.
Cuối cùng là file state.rs sẽ khai báo các biến state lưu trữ trong chương trình
Kết luận luồng chạy:
- Có người gọi vào program (đưa ra 1 caller)
- Cổng vào Entrypoint sẽ chuyển các đối số đến bộ xử lý processor
- Bộ xử lý yêu cầu
instruction.rsgiải mãinstruction_datatruyền lên.- Dựa vào dữ liệu giải mã,
instruction.rssẽ quyết định gọi tiếp đến hàm nào- Bộ xử lý sẽ dùng
state.rsđể mã hóa hoặc giải mã state của 1 tài khoản
Trên đây là toàn bộ luồng chạy khi có 1 giao dịch gọi đến 1 chương trình trong Solana 😉
3. Chương trình Escrow (ký quỹ)

Một program không quá khó cũng không quá dễ để mọi người hiểu và thực hành, đó là 1 chương trình ký quỹ.
Khi bạn muốn trao đổi 1 tài sản X lấy 1 tài sản Y của người khác. Bạn giao cho người ta X trước và họ giao lại cho bạn Y sau. Thế là xong rồi, cần gì đến blockchain nhỉ 😂😂. Nhưng nếu học không giao Y cho bạn và rời đi thì sao, lúc này bạn sẽ cần 1 người làm trung gian mà cả 2 tin tưởng, mỗi người sẽ giao tài sản của mình cho họ, rồi họ sẽ giao tài sản tương ứng cho 2 bên. Nhưng nếu cả bên trung gian cũng gian lận thì sao. Lúc này là lúc blockchain thể hiện, nó sẽ là trung gian, bạn có thể kiểm tra xem blockchain có gian lận hay không bằng cách xem code của nó 😉😉

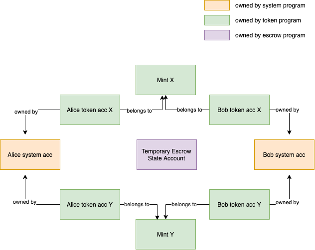
Nhìn vào sơ đồ phía trên, mình có thể phân tích như sau:
- 2 người Alice và Bob, mỗi người sẽ tạo 1 account chính của mình, đó là account mà họ dùng để ký lên các giao dịch. Chính là loại Account thứ nhất mình đã nói bên trên.
- Sau khi giao dịch thành công, cả Alice và Bob đều sở hữu token X và token Y. Vì thế, chúng ta sẽ yêu cầu cả 2 người, mỗi người phải tạo 2 Account để lưu trữ X và Y. Loại Account này chính là loại thứ 2 mình đã nói. Nó thuộc sở hữu của Token Program X và Token Program Y.
- Cuối cùng là Escrow State Account, chính là loại thứ 3, dùng để lưu trữ các biến state trong chương trình.

Trên đây là tính sở hữu cho mỗi loại Account, tương ứng là 3 loại mình đã nói phía trên.

Nhìn sơ đồ phía trên, chúng ta có thêm 1 Account nữa đó là Alice temp token acc X, đó là account sẽ chỉ chứa lượng token X mà Alice muốn trao đổi. Alice sẽ phải cấp quyền cho Escrow State Account trên Alice temp token acc X để nó có thể tự động lấy token X trong ví đó và chuyển đi. Đương nhiên nó cũng là 1 Account loại 2 và hiểu nó như là ví phụ để chứa token X.
4. Viết chương trình ký quỹ
Các Dependencies
Trong file Cargo.toml, chúng ta sẽ cần phải khai báo một số Dependencies, đó chính là các thư viện mà chúng ta nạp vào project Escrow này. Tất cả các dependencies này bạn có thể tìm kiểm trên Crate.io
[dependencies]
solana-program = "1.9.5"
thiserror = "1.0.30"
spl-token = {version = "3.3.0", features = ["no-entrypoint"]}
arrayref = "0.3.6"
Giải thích 1 chút:
solana-programlà 1 thư viện Solana đã viết để hỗ trợ tạo program. Mình sẽ phải sử dụng nó rất nhiều khi tạo programthiserrorlà thư viện giúp tạo các lỗi được raise lên, nếu không dùng nó, chúng ta sẽ phải khai báo cụ thể các lỗi như thế nàospl-tokenlà thư viện giúp ích rất nhiều trong việc kiểm tra các Account thuộc sở hữu của Token Programarrayrefgiúp mã hóa và giải mã dữ liệu từinstruction_datagửi lên
Khai báo Error
use thiserror::Error;
use solana_program::program_error::ProgramError;
#[derive(Error, Debug, Copy, Clone)]
pub enum EscrowError {
/// Invalid instruction
#[error("Invalid Instruction")]
InvalidInstruction,
/// Not Rent Exempt
#[error("Not Rent Exempt")]
NotRentExempt,
/// Expected Amount Mismatch
#[error("Expected Amount Mismatch")]
ExpectedAmountMismatch,
/// Amount Overflow
#[error("Amount Overflow")]
AmountOverflow,
}
Trong đoạn code trên, mình khi báo 4 loại lỗi có thể xảy ra:
InvalidInstruction: Khiinstruction_datagửi lên program với định dạng không hợp lệNotRentExempt: Khi Account dùng để deploy chương trình không đủ số dư để ‘thuê’ không gian lưu trữ dữ liệu trên SolanaExpectedAmountMismatch: Xảy ra khi Bob gửi số token Y lên program là không tương ứng với token X mà Alice đã gửiAmountOverflow: Khi Alice trao đổi 1 lượng token X vượt quá số token mà Alice đã sở hữu.
4 loại lỗi trên mình để vào 1 enum.
Tất cả các lỗi trong program đều chỉ được phép đưa về dạng ProgramError. Rất đơn giản, chúng ta dùng hàm from để ép kiểu enum về ProgramErro
impl From<EscrowError> for ProgramError {
fn from(e: EscrowError) -> Self {
ProgramError::Custom(e as u32)
}
}
Cuối cùng là import file error.rs và file lib.rs:
pub mod error;
Khai báo Entrypoint
Tiếp theo là chúng ta phải khai báo Entrypoint cho chương trình:
use solana_program::{
account_info::AccountInfo, entrypoint, entrypoint::ProgramResult, pubkey::Pubkey,
};
use crate::processor::Processor;
entrypoint!(process_instruction);
fn process_instruction(
program_id: &Pubkey,
accounts: &[AccountInfo],
instruction_data: &[u8],
) -> ProgramResult {
Processor::process(program_id, accounts, instruction_data)
}
Macro entrypoint! và hàm process_instruction mình đã giải thích ở phần phía trên. Đó chỉ đơn giản là nhận vào 3 đối số program_id, accounts và instruction_data. Và hàm xử lý tiếp theo là process trong file processor.rs
Tương tự chúng ta cũng import file trên vào file lib.rs và tạo 1 file mới processor.rs:
pub mod error;
pub mod instruction;
pub mod processor;
#[cfg(not(feature = "no-entrypoint"))]
pub mod entrypoint;
Khai báo Instruction
Như mình đã nói ở trên, instruction.rs như là API của chương trình. Ở trong đó, chúng ta sẽ khai báo các ‘lối đi’ cho luồng chạy
use solana_program::program_error::ProgramError;
use std::convert::TryInto;
use crate::error::EscrowError::InvalidInstruction;
pub enum EscrowInstruction {
InitEscrow {
amount: u64,
},
Exchange {
/// the amount the taker expects to be paid in the other token, as a u64 because that's the max possible supply of a token
amount: u64,
},
}
Trên đây mình khai báo 2 lối đi cho luồng chạy, đó là InitEscrow và Exchange. InitEscrow dùng để khởi tạo ký quỹ. Exchange dùng để thực hiện trao đổi token
Tiếp theo là mình phải khai báo phần giải mã dữ liệu mà luồng chạy gửi lên:
impl EscrowInstruction {
/// Unpacks a byte buffer into a [EscrowInstruction](enum.EscrowInstruction.html).
pub fn unpack(input: &[u8]) -> Result<Self, ProgramError> {
let (tag, rest) = input.split_first().ok_or(InvalidInstruction)?;
Ok(match tag {
0 => Self::InitEscrow {
amount: Self::unpack_amount(rest)?,
},
1 => Self::Exchange {
amount: Self::unpack_amount(rest)?,
},
_ => return Err(InvalidInstruction.into()),
})
}
fn unpack_amount(input: &[u8]) -> Result<u64, ProgramError> {
let amount = input
.get(..8)
.and_then(|slice| slice.try_into().ok())
.map(u64::from_le_bytes)
.ok_or(InvalidInstruction)?;
Ok(amount)
}
}
Chúng ta sẽ “bóc gói” dữ liệu gửi lên program, phần tử đầu tiên trong mảng instruction_data là để xác định đường đi xem Init hay Exchange. Các phần tử còn lại sẽ được unpack để giải mã các đối số.
Cuối cùng chúng ta cũng phải import nó vào lib.rs:
pub mod error;
pub mod instruction;
#[cfg(not(feature = "no-entrypoint"))]
pub mod entrypoint;
Khai báo Processor
File processor.rs sẽ là file xử lý dữ liệu sau khi nó đã được unpack trong Instruction
use solana_program::{
account_info::{next_account_info, AccountInfo},
entrypoint::ProgramResult,
msg,
program::{invoke, invoke_signed},
program_error::ProgramError,
program_pack::{IsInitialized, Pack},
pubkey::Pubkey,
sysvar::{rent::Rent, Sysvar},
};
use spl_token::state::Account as TokenAccount;
use crate::{error::EscrowError, instruction::EscrowInstruction, state::Escrow};
pub struct Processor;
impl Processor {
pub fn process(
program_id: &Pubkey,
accounts: &[AccountInfo],
instruction_data: &[u8],
) -> ProgramResult {
let instruction = EscrowInstruction::unpack(instruction_data)?;
match instruction {
EscrowInstruction::InitEscrow { amount } => {
msg!("Instruction: InitEscrow");
Self::process_init_escrow(accounts, amount, program_id)
}
EscrowInstruction::Exchange { amount } => {
msg!("Instruction: Exchange");
Self::process_exchange(accounts, amount, program_id)
}
}
}
}
2 hàm chúng ta cần khai báo tiếp theo là process_init_escrow và process_exchange
...
fn process_init_escrow(
accounts: &[AccountInfo],
amount: u64,
program_id: &Pubkey,
) -> ProgramResult {
let account_info_iter = &mut accounts.iter();
let initializer = next_account_info(account_info_iter)?;
if !initializer.is_signer {
return Err(ProgramError::MissingRequiredSignature);
}
let temp_token_account = next_account_info(account_info_iter)?;
let token_to_receive_account = next_account_info(account_info_iter)?;
if *token_to_receive_account.owner != spl_token::id() {
return Err(ProgramError::IncorrectProgramId);
}
...
Ok(())
}
...
Trong hàm nay, chúng ta sẽ khai báo 1 iter để duyệt qua tất cả các Accounts mà chúng ta truyền lên. Account đầu tiên chính là Account của Alice, người sẽ ký lên giao dịch đầu tiên.
Tiếp theo là Account phụ của Alice để chứa token X, và cuối cùng là Account nhận token X của Bob.
Chúng ta sẽ phải thực hiện kiểm tra token_to_receive_account có owner có phải là 1 Token Program hay không.
Chúng ta có thể thắc mắc: tại sao token_to_receive_account cần kiểm tra hợp lệ mà temp_token_account lại không kiểm tra ? 😄😄
Câu trả lời là phía sau mình sẽ thực hiện Alice sẽ cấp quyền cho PDA. Việc chuyển này sẽ tự động thất bại nếu temp_token_account không thuộc sở hữu của Token Program. Còn token_to_receive_account thì chúng ta sẽ phải tự kiểm tra.
...
fn process_init_escrow(
accounts: &[AccountInfo],
amount: u64,
program_id: &Pubkey,
) -> ProgramResult {
...
let escrow_account = next_account_info(account_info_iter)?;
let rent = &Rent::from_account_info(next_account_info(account_info_iter)?)?;
if !rent.is_exempt(escrow_account.lamports(), escrow_account.data_len()) {
return Err(EscrowError::NotRentExempt.into());
}
let mut escrow_info = Escrow::unpack_unchecked(&escrow_account.try_borrow_data()?)?;
if escrow_info.is_initialized() {
return Err(ProgramError::AccountAlreadyInitialized);
}
escrow_info.is_initialized = true;
escrow_info.initializer_pubkey = *initializer.key;
escrow_info.temp_token_account_pubkey = *temp_token_account.key;
escrow_info.initializer_token_to_receive_account_pubkey = *token_to_receive_account.key;
escrow_info.expected_amount = amount;
Escrow::pack(escrow_info, &mut escrow_account.try_borrow_mut_data()?)?;
let (pda, _nonce) = Pubkey::find_program_address(&[b"escrow"], program_id);
...
Ok(())
}
...
Tiếp theo trong hàm process_init_escrow chúng ta sẽ phải lấy Account escrow_program và Account rent. Sau đó, thực hiện unpack dữ liệu được đính kém trong Account escrow_program, kiểm tra xem escrow_info đã được khởi tạo chưa. Chỗ này sẽ raise ra lỗi nếu nó đã được khởi tạo, mà chúng ta lại khởi tạo 1 lần nữa. Chúng ta sẽ truyền dữ liệu đối số vào và đóng gói dữ liệu mới vào dữ liệu đã đính kèm trong Account escrow_program.
Phía trên mình có nhắc tới PDA, vậy nó là cái gì vậy ? 🤣🤣Đó chính là 1 public key trong Solana theo chuẩn ED25519. Trong Solana, tất cả các public key đều phải tuân thủ theo đường cong Eliptic, PDA sinh ra từ program_id và seeds, nhưng seeds lại không nằm trên đường cong, nên PDA sẽ không tuân theo đường cong Eliptic. Chi tiết bạn có thể đọc Program Derived Address.

Alice sẽ phải cấp quyền sở hữu token X từ Account temp sang cho PDA. Chúng ta tạo nó bằng hàm find_program_address và truyền đối số program_id và mảng các seeds vào.
PDA gần như là thu được chắc chắn, tỷ lệ thất bại của hàm tạo PDA này khoảng 1/2^255, điều này là gần như không thể. 1 PDA có thể sở hữu nhiều Account temp token.
Để thực hiện cấp quyền chúng ta sẽ phải sử dụng Cross-Program Invocation và thực thi invoke (cho Alice) hoặc invoke_signed (cho Bob). Chi tiết về sự khác nhau thì mình sẽ giải thích sau.
...
fn process_init_escrow(
accounts: &[AccountInfo],
amount: u64,
program_id: &Pubkey,
) -> ProgramResult {
...
let token_program = next_account_info(account_info_iter)?;
let owner_change_ix = spl_token::instruction::set_authority(
token_program.key,
temp_token_account.key,
Some(&pda),
spl_token::instruction::AuthorityType::AccountOwner,
initializer.key,
&[&initializer.key],
)?;
msg!("Calling the token program to transfer token account ownership...");
invoke(
&owner_change_ix,
&[
temp_token_account.clone(),
initializer.clone(),
token_program.clone(),
],
)?;
Ok(())
}
...
Về phần tạo chữ ký, các bạn có thể tìm hiểu Instructions that require privileges.
Deploy chương trình
Toàn bộ code phía trên mình đã giải thích cho lời gọi khởi tạo InitEscrow, chúng ta có thể hoàn toàn deploy ngay bây giờ. Mình sẽ giải thích chức năng Exchange ở bài viết sau.
Compile toàn bộ project bằng câu lệnh:
cargo build-bpf
Lúc này, trong thư mục target/deploy/ sẽ có 2 file .so và file keypair.
Chúng ta chạy lệnh sau để deploy lên mạng devnet:
solana program deploy target/deploy/file_name.so
Blockchain Solana có 2 site để chúng ta xem được mọi giao dịch diễn ra trong mạng: Explorer Solana và Solscan.io. Bạn có thể paste Id của Program đã deploy, lên phần search của 2 site trên.
5. Tài liệu tham khảo
- Trang chủ của Blockchain Solana: https://solana.com
- Kiến trúc chương trình trong Solana: https://docs.solana.com/developing/programming-model/overview
- Thư viện lập trình Solana: https://spl.solana.com
- Solana và Ethereum: https://www.fool.com/investing/2022/01/04/is-solana-a-better-buy-than-ethereum-in-2022
- Điểm yếu của Solana: https://solana.com/news/9-14-network-outage-initial-overview
- Code cho bài viết: https://github.com/kobby-pentangeli/solana-escrow
Trong bài viết tới, mình sẽ cố gắng hoàn thiện chức năng Exchange. Cũng như sẽ tạo 1 giao diện UI bằng React Typescript và thư viện Solana Web3 để có thể kết nối ví và tương tác với Blockchain. 😉😉
Cảm ơn mọi người đã theo dõi đến đây. Chúc mọi người năm mới An khang thịnh vượng, Vạn sự như ý. 🤩🤩
Nguồn: viblo.asia
